Cimoc漫画正版 1.7.272安卓版
- 类型:资讯阅读
- 大小:44.1M
- 语言:简体中文
- 厂商:暂无资料
- 更新:2026-01-04 19:02:32
- 备案号:

举报
详情介绍
Cimoc 是一款免费的漫画阅读应用,提供海量的漫画资源,包括国内外的热门漫画。它支持离线下载,让用户可以随时随地阅读喜爱的漫画,界面简洁清晰,操作便捷。Cimoc还支持自定义设置,用户可以根据自己的需求调整字体大小、背景颜色等,提升阅读体验。
cimoc漫画图源导入码2025
第一个:https://miuscapp.com/cimoc/sourceBaseUrl.json
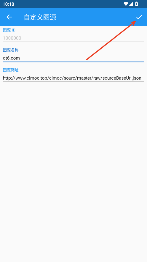
第二个:http://www.cimoc.top/cimoc/sourc/master/raw/sourceBaseUrl.json
第三个:https://gitcode.net/Haleydutest/cupdate/-/raw/master/sourceBaseUrl.json
非中国:https://raw.githubusercontent.com/haleydu-test/cimocUpdate/main/sourceBaseUrl.json
cimoc怎么导入漫画源
1.点击左上角三条杠。
2.点击图源。
3.点击右上角三个点。
4.点击手动添加图源。
5.图源名称可自定义,在地址内输入本文提供的源。点击√即可。
cimoc怎么用
1.进入软件添加源后,软件是没有推送漫画的,需要搜索你想要看的漫画关键字。
2.输入关键字后点击搜索。
3.在搜索出来的内容中选择你要看的。
4.选择观看。
游戏信息
同类推荐更多

花花姑娘之美妆奇缘手游
生活服务类软件大全